现代代理客户端(例如 sing-box 和 mihomo)已经支持非常精细而成熟的分流规则,我们完全可以使用全局透明代理实现最优的代理体验,而不用担心直连域名误走代理出站。
在 Linux 平台全局透明代理主要有基于内核防火墙的 iptables 模式和基于虚拟网卡的 TUN 模式。TUN 模式将原始到 IP 数据包拦截到虚拟网卡,代理软件需要运行一套完整的 TCP/IP 协议栈(如 gVisor)模拟 TCP 握手和状态机,开销极大。基于 iptables 的透明代理只需要通过内核态的 iptables 规则拦截内核处理好的 TCP 数据流并转交给代理软件,更加干净高效,此外 iptables 可以实现非常精细的拦截,例如放行 Tailscales 和 libvirt 虚拟机的流量。
鉴于此,本文将介绍基于 iptables 实现的透明代理,涵盖针对 sing-box 和 mihomo 的 DNS 处理机制不同处理,以及放行 Tailscales 和 libvirt 流量的精细化规则。
正因如此,本文将介绍基于 iptables 的透明代理,针对 sing-box 与 mihomo 不同的 DNS 处理设置了对应的规则,并添加了放行 Tailscale 与 libvirt 虚拟机流量的配置。
iptables 简介
iptables 是 Linux 内核 Netfilter 防火墙的用户态配置工具,可以通过一套规则化的表达配置 Linux 内核防火墙的工作链路。iptables 规则由 Tables-Chains-Rules-Target 构成
- Tables(表):将规则按照功能放在不同的表中,默认包含 Filter(决定哪些数据包可以出入)、NAT(修改数据包的目标和源 IP 以及端口号)、Mangle(修改数据表的 IP 报头信息)、Raw(让特定流量不被内核追踪)
- Chains(链):数据包在系统中会依次经过不同的链,默认有 PREROUTING、INPUT、FORWARD、OUTPUT 和 POSTROUTING
- Rules(规则):匹配数据包的条件,例如源 IP 地址为 127.0.0.0 的 udp 数据包可以被匹配
- Targets(动作):数据包被匹配后执行的动作,例如 ACCEPT、DROP、REDIRECT

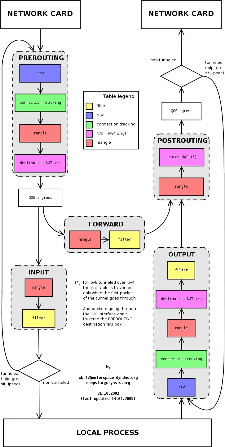
Netfilter 数据处理流程图
图中画出了数据包从入站到出站在 Netfilter 中依次经过的链和表,我们可以由三种场景窥探数据流向:
- 路由器中来自局域网设备访问互联网的流量:
POSTROUTINGRE -> FORWARD -> POSTROUTING - 来自其他设备的入站流量:``